浏览数量: 891 作者: 本站编辑 发布时间: 2021-08-05 来源: 本站
Google Analytics 是互联网公司 Google为网站提供的数据统计服务。可以对目标网站进行访问数据统计和分析,并提供多种参数供网站拥有者使用。它是一款免费的网站分析服务,自从其诞生以来即广受好评。Google Analytics功能非常强大,只要在网站的页面上加入一段代码,就可以提供丰富详尽的图表式报告。
利用电子商务衡量,您可以收集电子商务数据助力衡量网站产生的交易次数和收入。利用 analytics.js 的增强型电子商务插件,您可以衡量用户在购物历程中与电子商务网站上各种产品的互动,包括产品展示、产品点击、查看产品详情、将产品添加到购物车、开始结帐流程、交易以及退款。
1. 使用 Google 管理员账号登录 Google Analytics
登陆地址:https://analytics.google.com/analytics/web/?authuser=0#/
2. 第一步:账号设置;
填写您的Google Analytics 账号名称,勾选下方“账号数据共享设置”的所有选项;
3. 第二步:媒体资源设置;
创建 Google Analytics 4媒体资源,需要您设置“媒体资源名称”、“报告时区”、“币种”。
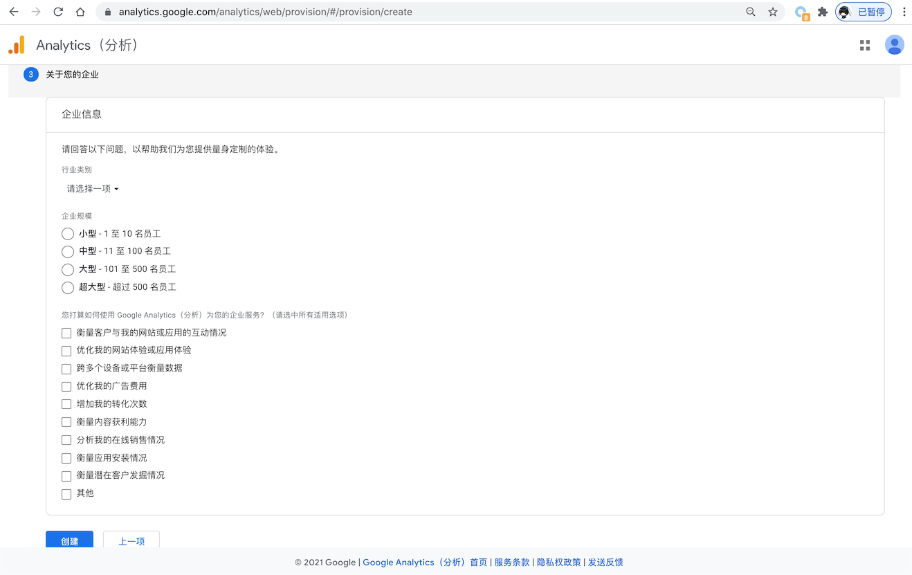
4. 第三步:设置“关于您的企业”信息;
选择“行业类型”、“企业规模”、“打算如何使用 Google Analytics”(建议全部勾选),完成后点击“创建”。
5. 第五步:勾选同意“Google Analytics 服务条款协议”,点击“我接受”。
6. 进入“管理”->“数据流”,设置数据流以开始收集数据。创建数据流后,将获得网站数据流代码信息和衡量ID。
7. 设置数据流:选择类型“网站”,输入网址网址和数据流名称,点击“创建数据流”。
8. 完成后即可出现下方内容:“代码添加说明”。
在这里你可以看到衡量ID,将其复制后到领售应用中进行粘贴,保存后即可生效。
9. 完成所有操作后,您可以直接在 Google Analytics 里查看网址的所有数据,了解您的网站运营情况。

